Support
 
Phone Get Quote
 
Support
 
US: +1 888 720 9500
US: +1 888 791 1189
Intl: +1 925 924 9500
Aus: +1 800 631 268
UK: 0800 028 6590
CN: +86 400 660 8680

Direct Inward Dialing: +1 408 916 9892

 

High availability workflow

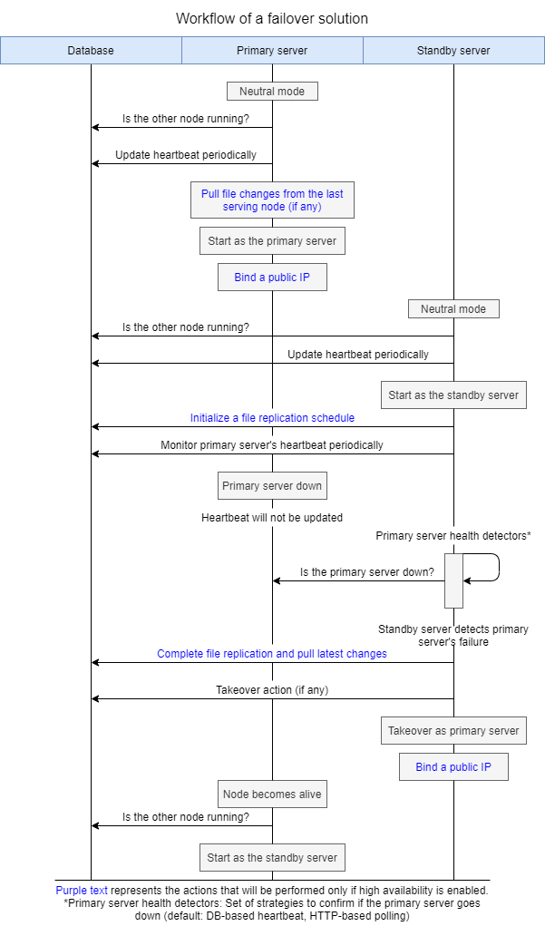
  • Setting up high availability requires three machines: one for the primary server, one for the standby server, and one for the database or the DataEngine.
  • Both the primary and standby servers should have access to the common database (DB). ADAudit Plus supports both PostgreSQL and Microsoft SQL Server databases.
  • The standby server monitors the health of the primary server using a DB-based heartbeat mechanism. The standby server will replicate files periodically from the primary server (if replication is enabled). Currently, replication is performed using Windows' robocopy command.
  • Initially, the primary server runs the application and handles the user requests while the standby server monitors the live status of the primary server. When the primary server goes down, the standby server starts the application and takes over as the primary server. When the original primary server goes live again, it takes the role of the standby server.

Workflow diagram

High availability workflow

Replication flow diagram

High availability workflow

High availability workflow

ADAudit Plus Trusted By